
Casalimpia - Inpaint Stable Diffusion + LoRA
AI pipeline for removing objects from indoor real-estate images using Stable Diffusion, LoRA fine-tuning and background/foreground segmentation. Includes evaluation with PSNR, SSIM, LPIPS and FID.
Software Engineer · AI / Machine Learning
I bring 20 years of experience building scalable software systems, now focused on applying Deep Learning, LLMs and modern ML techniques to real-world problems. I combine strong backend engineering fundamentals with hands-on work in Stable Diffusion, LoRA training, CNNs and AI-driven pipelines.
20+ YEARS
BUILDING SOFTWARE
END-TO-END
PRODUCT MINDSET
About
I'm Lluís, a Senior Software Engineer who spent two decades building reliable, scalable and purposeful products. Recently, I’ve transitioned into Artificial Intelligence, completing three postgraduate programs at UPC School and developing hands-on projects in deep learning, computer vision and LLM-based assistants.
I love understanding how things work under the hood and turning that knowledge into practical, well-engineered solutions. I enjoy the balance between solid engineering, model experimentation and the challenge of making ideas actually work.
I believe in building things that truly work. I'm motivated by learning, iterating, and bringing ideas into production.
Skills & Resume
SOFTWARE ENGINEERING
DEVOPS & INFRA
ARTIFICIAL INTELLIGENCE
TOOLS & OTHER SKILLS
2018 — 2024
Software Engineer
2013 — 2018
Software Engineer
2010 — 2013
Software Engineer
2008 — 2010
Embedded / Systems Engineer
2006 — 2008
Software Developer
Projects
A collection of recent AI-driven projects exploring Deep Learning, Generative Models and applied engineering.

AI pipeline for removing objects from indoor real-estate images using Stable Diffusion, LoRA fine-tuning and background/foreground segmentation. Includes evaluation with PSNR, SSIM, LPIPS and FID.

Lightweight background-removal tool powered by Hugging Face models and deployed as a simple web application. Designed for speed, simplicity and self-hosting.

Machine learning system to predict load feasibility, weight and profitability for transport operators using XGBoost models and optimization heuristics. Includes full pipeline and a working demo.

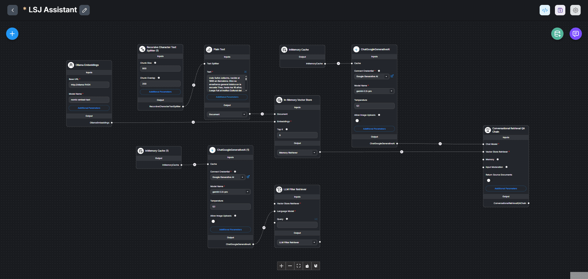
Self-hosted LLM assistant built with Flowise, combining prompt orchestration, vector search and retrieval-augmented generation (RAG). Designed to experiment with knowledge grounding, context injection and conversational workflows.

Hands-on implementation of qubit state preparation, transmission and measurement using Qiskit. Explores Bloch sphere representation, quantum circuits and noise impact on fidelity.
Ask Me
This assistant is designed to answer quick questions about my background, projects and technical experience, without needing to browse the full portfolio.
It is a self-hosted LLM system, grounded on my CV and project documentation, and built using retrieval-augmented generation (RAG) and prompt orchestration.
It runs entirely on my own hardware, reflecting my interest in understanding and building AI systems end to end, beyond managed cloud services.
Feel free to ask about any project, technology or idea shown on this site.
Contact
Feel free to reach out via email or connect with me on LinkedIn. I'm always open to discussing new projects, ideas, or opportunities.